This website requires JavaScript.
Explore
Help
Sign In
colin
/
TIM-VX
Watch
1
Star
0
Fork
You've already forked TIM-VX
0
Code
Issues
Pull Requests
Packages
Projects
Releases
Wiki
Activity
70d2f410a8
TIM-VX
/
docs
/
image
/
extend.tim-vx.operators.png
2781 lines
749 KiB
Plaintext
Raw
Normal View
History
Unescape
Escape
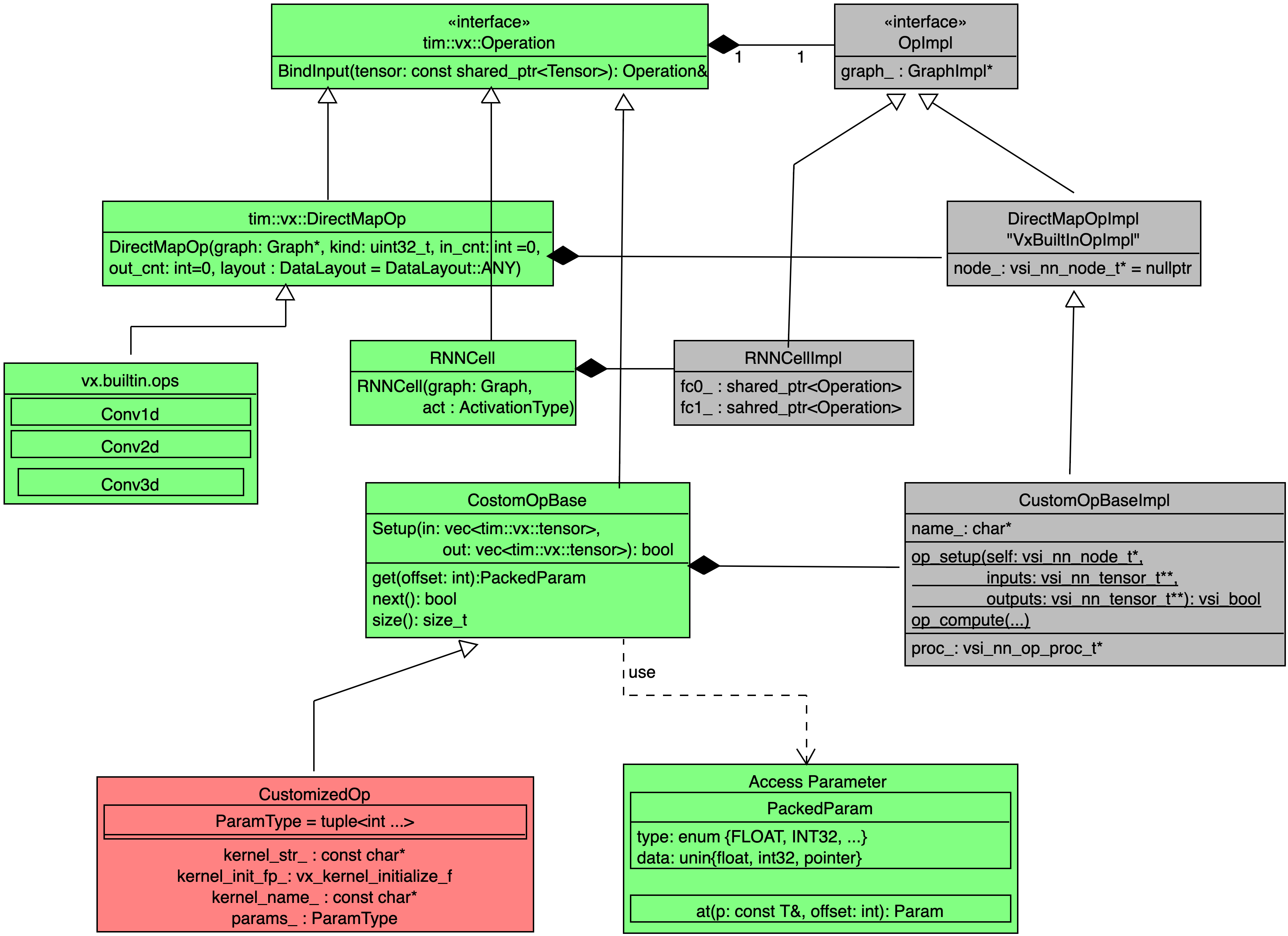
Add customized operator document (#323) Signed-off-by: ZhangXiang <Xiang.Zhang@verisilicon.com>
2022-03-18 10:08:27 +08:00
<EFBFBD>
PNG