8.2 KiB
Extend tim-vx with customized operator
tim-vx will provide two different approches supporting extend AI operators besides built-in ops.
- Compose new operation with builtin ops. example: RNNCell
- Register opencl kernel as customized operator
User stories
As application developer, I want to be able to create new opeartor with built-in ops, so that I can simplify the lowing from high-level framework(tensorflow,pytorch) to tim-vx, since I don't want to rewrite same pattern in different frameworks.
As application developer, I want to be able to create my own opeartor with standard opencl kernel, so that I can support novel operators not presented in tim-vx.
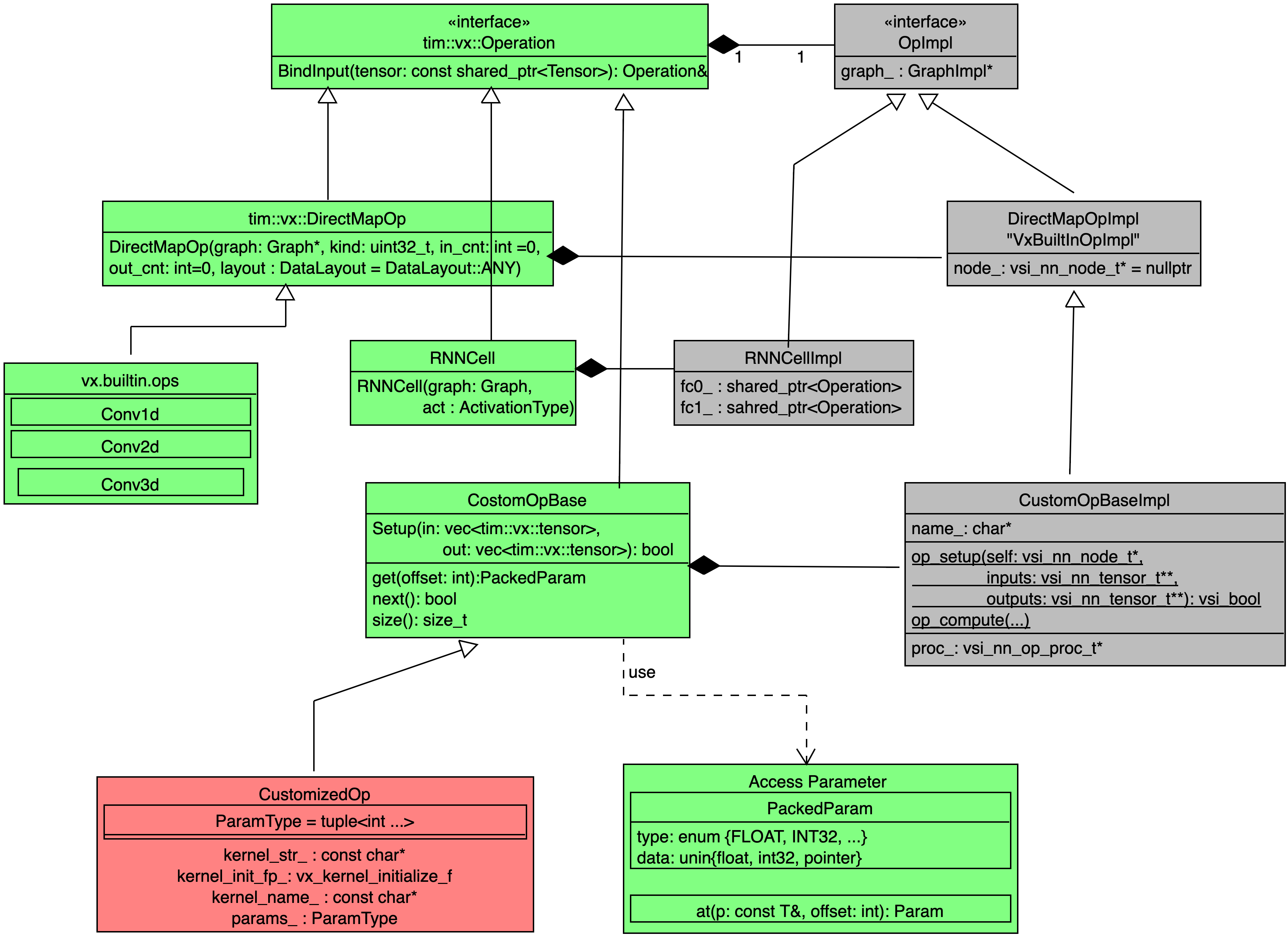
Design overview
- Green components implemented as a public API of tim-vx.
- Red components could be implemented outside of tim-vx.
- Gray components implemented as a private code inside tim-vx.
Composed operator
If some operator can be composed by built-in operators, such as RNNCell which actually built from FullyConnected, Tanh, and DataConvert Layers, developer can add their own operator implementation before VSI introduce high-performance built-in ops.
Implementation reference of RNNCell
Keynotes for RNNCell:
In the constructor of RNNCellImpl, internal operators - fc/tanh/dataconvert - will be created without inner connection. The inner connection build up inside bindInput() and bindOutput();
Layout Inference {todo}
Inside of composed operator, it actually is a subgraph of tim-vx's built-in operatos, it should be easy to extend the original layout inference for build-in operators to composed operator - just do layout inference inside the subgraph.
void ComposedOp::OnInputs(std::vector<std::shared_ptr<vx::Tensor> next_tensor) {
for(auto op: op_->OpsInSubgraph()) {
auto Cloned = handleLayoutInference(new_graph, op);
}
}
Customized opencl operator
Customzied kernel should implemented with standard OpenCL 2.0; With tim-vx built-in infrastructure, user can inject their operator with :
- OpenCL kernel stream as source code;
- Kernel enqueue configuration for global_work_size and local_work_size;
- Scalar parameter list defined as a std::tuple;
- Readable operator name;
TIM-VX provide two different approach to integrate user's operator:
- Build from source : build tim-vx source and user operators' implementation as single library;
- Build from sdk: tim-vx prebuilt as a standalone library and a set of standard headers; user build operator implementation and link with tim-vx;
From tim-vx api view, the customized operator registed at graph-level, the registration automatically effected at the first time to create instance of the customized operator. With this approcah, user can override built-in operator or support new operator in a new model easily.
void CreateGraphWithCustomizedOperator() {
// create context/graph/tensor as before.
auto conv = graph->CreateOperation<tim::vx::Conv2d>(...);
auto post_detect = graph->CreateOperation<3rd_party::DetectionPostProcess>(...);
post_detect.BindInput(...);
post_detect.BindOutput(...);
graph->Compile();
}
How to determine parameter list in a tuple
Usually, kernel take two different kinds of paramter: "tensor-like" and scalar; The tensor-like parameters usually is the output-tensor from other operators or input for other operator. In the operator's paramter list, only scalar parameters should be defined. "tensor-like" operand should provied by bindInput/bindOutput.
The scalar paramters MUST provided at kernel registration.
Take following hswish as example: CL kernel signature:
__kernel void hswish_F32toF32(
__read_only image2d_array_t input,
__write_only image2d_array_t output,
float inputScale,
float inputTail,
float outputScale,
float outputZP)
How to initialize custom operation
The custom operation class can be defined as:
CustomOpClass(Graph*graph, ParamTuple tuple_list, uint32_t input_num,uint32_t output_num)
: CustomOpBase(graph, input_num, output_num, CustomOpClass::kernel_id_, CustomOpClass::kernel_name_,.../*any other parameter required by c++ code, not relevant to cl kernel**/){
tuple_list_.swap(tuple_list);
param_transform(tuple_list_, param_list_);
kernel_resource_="...";
protected:
ParamTuple tuple_list_;
static const char* kernel_name_;
static int32_t kernel_id_;
}
1.ParamTuple tuple_list_: scalar parameters tuple list in CL kernel signature, we provide param_transform() function to transform tuple_list_ to param_list_. 2.uint32_t input_num/output_num: the number of kernel operation inputs/outputs. 3.static const char* kernel_name_: OpenCL kernel name defined by users, which is unique. 4.static int32_t kernel_id_:OpenCL kernel id is defined as
int32_t CustomOpClass::kernel_id_ = -1 * (++gobal_kernel_id_).
5.const char* kernel_resource_: OpenCL kernel registration should be defined in custom op class initialization function. It can contain multi functions adaptd to servel situations. For example:
kernel_resource_ = "__kernel void hswish_BF16toBF16(\n\
__read_only image2d_array_t input,\n\
__write_only image2d_array_t output,\n\
float beta\n\
)\n\
{\n\
/*kernel funtion resource*/\n\
}\n\
\n\
__kernel void hswish_BF32toF32(\n\
__read_only image2d_array_t input,\n\
__write_only image2d_array_t output,\n\
float inputScale,\n\
float inputTail,\n\
float outputScale,\n\
float outputZP\n\
)\n\
{\n\
/*kernel funtion resource*/ \n\
}\n\";
How to complete custom operation functions
1.SetupShapeInfor: the function for output tensor size.
void SetupShapeInfor() override {
outputs_size_[0].push_back(...);
...
}
2.SetupParams: the function for kernel select and build option. The func_name_ is the selected function name provided by kernel_resource_, is used to determine which kernel function to be applied. build_option is the compiler options when compile custom op resource.
void SetupParams(
std::vector<tim::vx::DataType> input_types,
std::string& build_option) override {
if(...){
func_name_ = "..."/*it MUST provided in kernel_source_ */;
build_option = "..."/*compile paramters*/;
}else{
...
}
}
3.SetupEnqueue: the function for kernel local size and gobal size.
void SetupEnqueue(uint32_t& dim, std::vector<size_t>& global_size,
std::vector<size_t>& local_size) {
dim = .../*kernel dim*/;
local_size[0] = .../*kernel local size*/;
global_size[0] = .../*kernel global size*/;
}
local_size and global_size are similar features as clEnqueueNDRangeKernel in standard OpenCL.
Some tips for work_size: HWThreadCount = 4
4.Clone: the function for operation clone.
std::shared_ptr<tim::vx::Operation> Clone(
std::shared_ptr<tim::vx::Graph>& graph) const override{
return graph->CreateOperation<user::custom_operation>(graph,this->params/*others*/);
}
Layout Inference
so far we don't support this feature. User should take care of the layout transform carefully. TODO: vsi will rework the framework so that any customized op can work properly in layout transform.
