TIM-VX/docs/customized_op.md

5.5 KiB

Extend tim-vx with customized operator

tim-vx will provide two different approches supporting extend AI operators besides built-in ops.

  • Compose new operation with builtin ops. example: RNNCell
  • Register opencl kernel as customized operator

User stories

As application developer, I want to be able to create new opeartor with built-in ops, so that I can simplify the lowing from high-level framework(tensorflow,pytorch) to tim-vx, since I don't want to rewrite same pattern in different frameworks.

As application developer, I want to be able to create my own opeartor with standard opencl kernel, so that I can support novel operators not presented in tim-vx.

Design overview

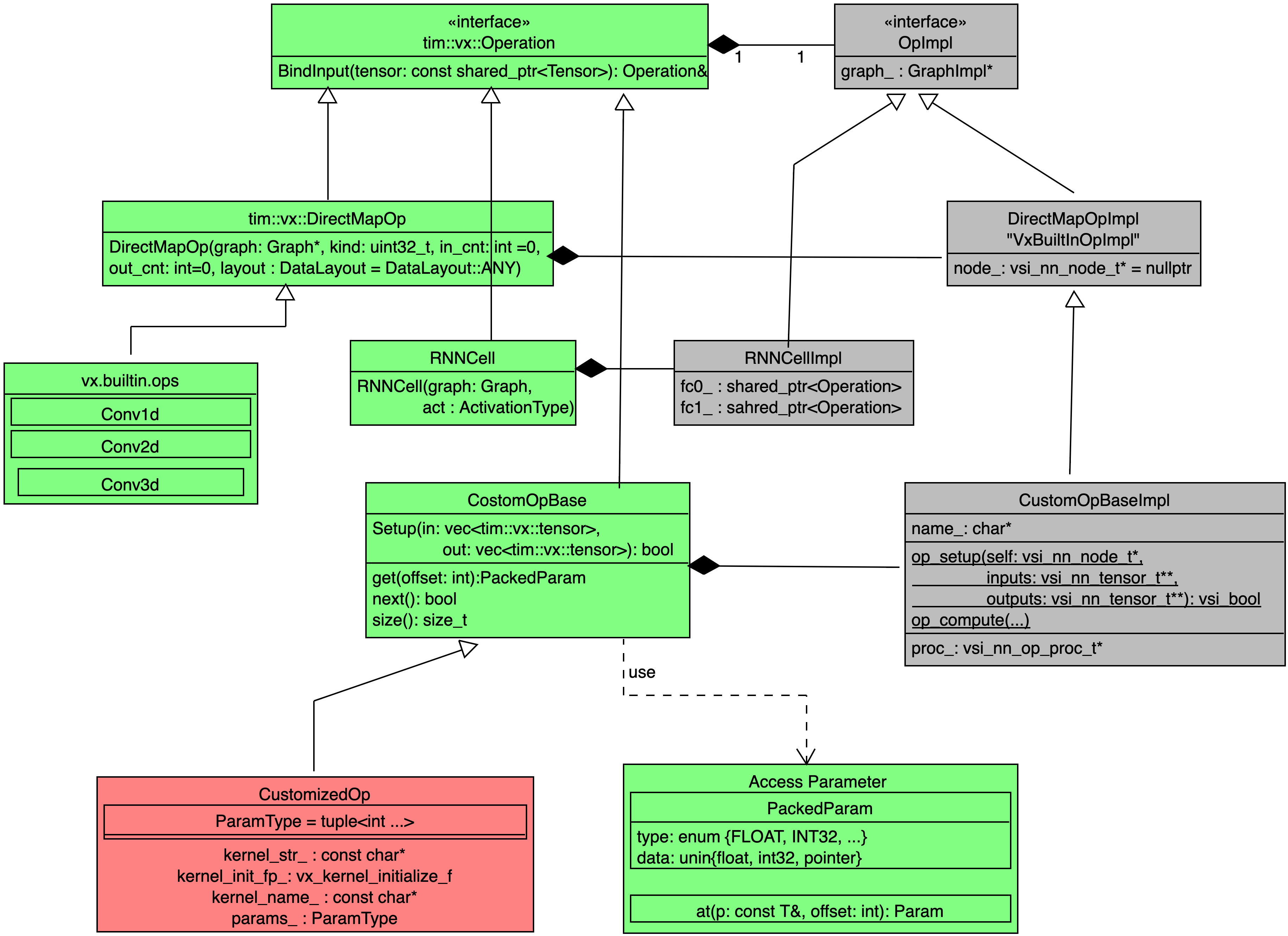
extend.tim-vx.operators

  • Green components implemented as a public API of tim-vx.
  • Red components could be implemented outside of tim-vx.
  • Gray components implemented as a private code inside tim-vx.

Composed operator

If some operator can be composed by built-in operators, such as RNNCell which actually built from FullyConnected, Tanh, and DataConvert Layers, developer can add their own operator implementation before VSI introduce high-performance built-in ops.

Implementation reference of RNNCell

Keynotes for RNNCell:

In the constructor of RNNCellImpl, internal operators - fc/tanh/dataconvert - will be created without inner connection. The inner connection build up inside bindInput() and bindOutput();

Layout Inference {todo}

Inside of composed operator, it actually is a subgraph of tim-vx's built-in operatos, it should be easy to extend the original layout inference for build-in operators to composed operator - just do layout inference inside the subgraph.

void ComposedOp::OnInputs(std::vector<std::shared_ptr<vx::Tensor> next_tensor) {
    for(auto op: op_->OpsInSubgraph()) {
        auto Cloned = handleLayoutInference(new_graph, op);
    }
}

Customized opencl operator

Customzied kernel should implemented with standard OpenCL 2.0; With tim-vx built-in infrastructure, user can inject their operator with :

  1. OpenCL kernel stream as source code;
  2. Kernel enqueue configuration for global_work_size and local_work_size;
  3. Scalar parameter list defined as a std::tuple;
  4. Readable operator name;

TIM-VX provide two different approach to integrate user's operator:

  1. Build from source : build tim-vx source and user operators' implementation as single library;
  2. Build from sdk: tim-vx prebuilt as a standalone library and a set of standard headers; user build operator implementation and link with tim-vx;

From tim-vx api view, the customized operator registed at graph-level, the registration automatically effected at the first time to create instance of the customized operator. With this approcah, user can override built-in operator or support new operator in a new model easily.

void CreateGraphWithCustomizedOperator() {
    // create context/graph/tensor as before.
    auto conv = graph->CreateOperation<tim::vx::Conv2d>(...);
    auto post_detect = graph->CreateOperation<3rd_party::DetectionPostProcess>(...);
    post_detect.BindInput(...);
    post_detect.BindOutput(...);
    
    graph->Compile();
}

How to determine parameter list in a tuple

Usually, kernel take two different kinds of paramter: "tensor-like" and scalar; The tensor-like parameters usually is the output-tensor from other operators or input for other operator. In the operator's paramter list, only scalar parameters should be defined. "tensor-like" operand should provied by bindInput/bindOutput.

The scalar paramters MUST provided at kernel registration.

Take following hswish as example: CL kernel signature:

__kernel void hswish_F32toF32(
    __read_only  image2d_array_t  input,
    __write_only image2d_array_t  output,
                 float            inputScale,
                 float            inputTail,
                 float            outputScale,
                 float            outputZP)

C++ paramter list defined by user

namespace user {
   class customized_hswish : public tim::vx::CustomizeOpBase {
    using param_types = std::tuple<float/*inputScale*/, float/*inputTail*/, float/*outputScale*/, float/*outputZP*/>;
    customized_hswish(std::shared_ptr<tim::vx::Graph> g, const param_types& params/* any other parameter required by c++ code, not relevant to cl kernel*/) {
    }

    auto clone(std::shared_ptr<tim::vx::Graph> g) {
        return g->CreateOperation<user::customized_hswish>(g, this->params/*others*/);
    }
   };
}

How to config global_work_size and local_work_size

Similar feature as clEnqueueNDRangeKernel in standard OpenCL;

Some tips for work_size: HWThreadCount = 4

Layout Inference {todo}

so far we don't support this feature. User should take care of the layout transform carefully. TODO: vsi will rework the framework so that any customized op can work properly in layout transform.